TD7-1: La base de données

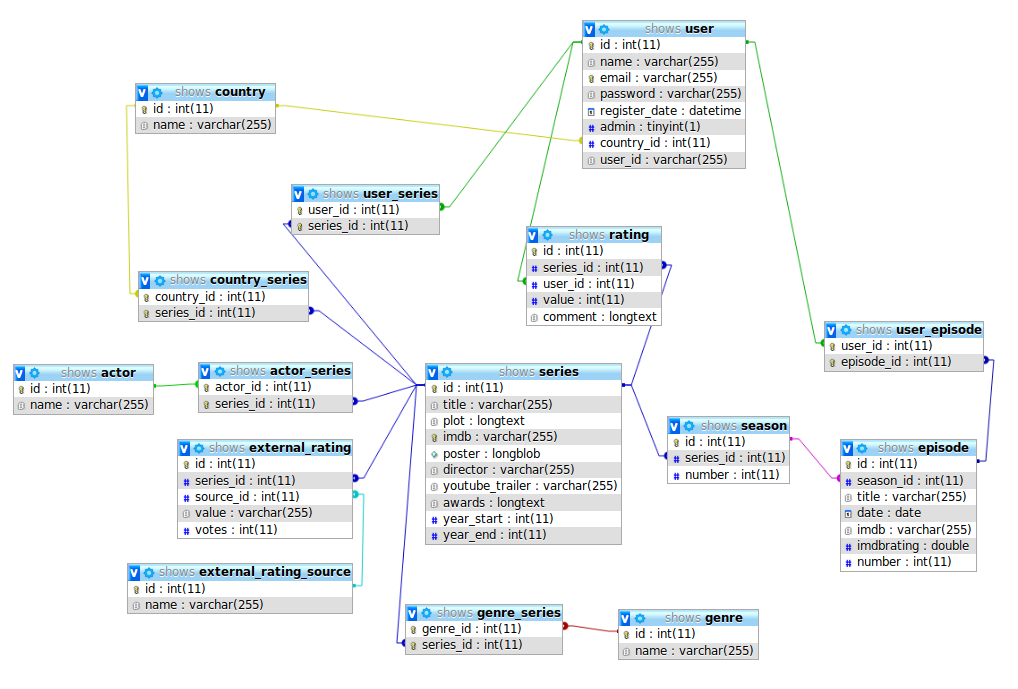
Dans ce TD, nous utiliserons une base de données contenant des séries, voici ici la structure de la base de données:

Cette base de données est fournie dans le fichier schema.sql de l'archive ci-dessus.

Mapping de la base

Import SQL

Importez la base de données dans votre base MySQL

Créez un nouveau projet Symfony

Créez un nouveau projet Symfony pour le TD en cours. N'oubliez pas de paramétrer votre fichier .env afin de préciser le DATABASE_URL permettant de communiquer avec la base de données.

Importer la base de données

Ici, nous allons demander à Doctrine d'importer les données de la base de données et de créer les entitées (code PHP) correspondant pour que le mapping fonctionne:

./bin/console doctrine:mapping:import App\\Entity annotation --path=src/Entity

Observez le code des entités ainsi créées dans src/Entity.

Génération des accesseurs

Remarquez qu'il n'y a pas d'accesseurs (getName() ...) dans les entités. Il est possible de demander à Doctrine de les générer:

./bin/console make:entity --regenerate

Observez la modification sur le code.

Création d'un contrôleur automatique (CRUD)

Afin d'afficher les séries de la table series, nous allons utiliser la génération automatique CRUD de Symfony:

./bin/console make:crud

Accédez ensuite à /series et observez le résultat.

Retouches

Affichage des images

Les images (poster) des séries sont stockées directement dans la base. Modifiez le code de manière à ce qu'elles soient visible dans la page.

Pagination

Modifiez le code de manière à paginer l'affichage des séries.

Performances de l'ORM

Ajout des genres

Dans le tableau des séries, ajouter la liste des genres de la série séparés par une virgule.

Optimisation

Vérifiez le nombre de requêtes effectuées par la page dans le profiler. Modifiez le code de manière à n'avoir qu'une seule requête.